Automated Documentation: SAP® BW Backend Objects
Through appropriate analysis and reporting functions you can generate different perspectives on a BW model:
- Identification, analysis and evaluation of BW metadata,,
- Documentation of BW Objects (InfoCubes, …)
- Data flow calculation (InfoObject level)
- Cross-reference of objects,
- Flow-Logic …
BW Backend objects analyzed in the CT-BW Analyzer&Docu …
1. InfoProvider – MultiProvider …
2. InfoProvider – InfoCubes …
3. DataStore Objects …
4. Data Structures – InfoSources/DataSources …
5. InfoObjects – Characteristics …
6. InfoObjects – Key Figures …
7. Data Flow – Transformation/Transfer Rules …
8. Control of loading activities – DataTransfer Process …
9. Control the loading activities – InfoPackages …
10. Operation/Monitoring – Process Chain …
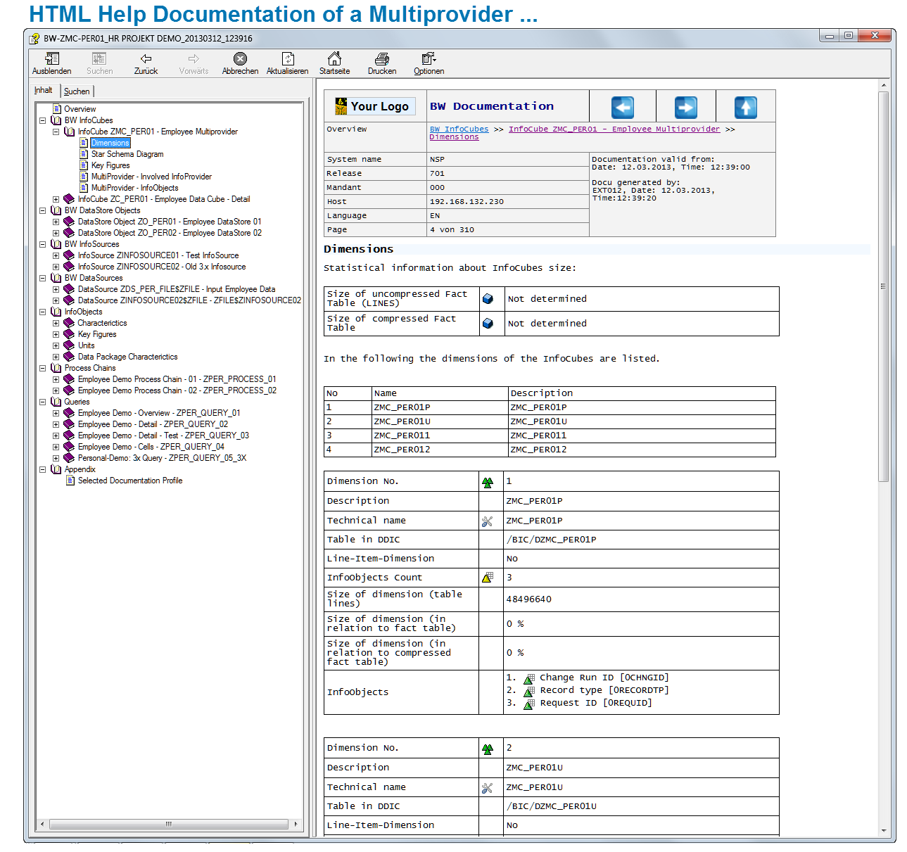
1. InfoProvider – MultiProvider
The analysis of a MultiProvider shows the following elements:
- Dimensions (single list of each InfoObject)
- Key figures
- Characteristics
- Star Scheme diagram
- InfoObjects of each InfoProvider
- Involved InfoProvider are automatically further analyzed
2. InfoProvider – InfoCubes
The analysis of an InfoCube contains the following elements:
- Basic information (last changed by, InfoArea , etc.)
- Dimensions (Einzelauflistung der jeweiligen InfoObjects)
- Key figures
- Characteristics
- Star Scheme diagram
- Ingoing 7.x transformations / 3.x update rules / 3.x transfer rules
- Basic information
- Start/Endroutine
- Rule groups: ABAP® routines, formulas, no update, 1:1, master data reading
- Expert routine
- InfoPackages of export datasources
- Data Flow Diagram on InfoObject level
- DTP – Data transfer process
- General info
- Selections
- Selection routines / BEx variable selection
- Data Flow Diagram (Ingoing information up to 20 levels down) )
- Cross-reference of InfoObject (overview on all relevant update rules for one InfoObject)
3. DataStore Objects …
The analysis of a DataStore object is similar to the analysis of an InfoCube. Therefore, only some brief information on the analyzed elements:
- Basic Information (last changed by, info area, etc.)
- InfoObjects of DataStore Objects
- Data Flow Diagram (Ingoing Informationen up to 20 levels down)
- Data Flow Diagram on InfoObject level
- Ingoing 7.x transformations / 3.x update rules / 3.x transfer rules
- DTP – Data Transfer Process
- InfoPackages of export datasources
- Cross-reference of InfoObject
4. Data Structures – InfoSources/DataSources …
The SAP BW analysis of the CT-BW Analyzer& Docu support 3.x InfoSources and DataSources and their 7.x counter parts is comparable to the documentation of DataStore objects. The analysis is done according to the already described InfoCubes / DSO. Therefore, only some brief information on the following elements:
- Basic information (last changed by, info area, …)
- InfoObjects in InfoSource / fields of DataSource
- Data Flow Diagram (Ingoing information up to 20 levels down)
- Data Flow Diagram on InfoObject level
- Ingoging 7.x transformations / 3.x update rules / 3.x transfer rules
- InfoPackages
- Cross-reference of InfoObject
5. InfoObjects – Characteristics …
Information on the characteristics of an InfoObject:
- Basic information (last changed by, Infoarea, …)
- Detail informationen (Data type, length, authorization relevant, text (Short/Middle/Long), lower case char allowed, hierarchies, …)
- Master data attributes
- Ingoing transformation of master data, hierachies and texts
- Data flow diagram (Ingoing information up to 20 levels down)
- Ingoing 7.x transformations / 3.x update rules / 3.x transfer rules (more info)
- DTP – Data transfer process (more info)
- InfoPackage of export datasources (more info)
6. InfoObjects – Key Figures …
Some notes to the Key Figures of an InfoObject:
- Basic information (last changed by, InfoArea, etc.)
- Detail info: Key figure type, data type, decimal places, aggregation, exception aggregation, currency
7. Data Flow – Transformation/Transfer Rules …
The CT-Modul analyzes Transformations (7.x) , Update rules (3.x) and Transfer rules (3.x). Supported Source/Destination objects are InfoCubes, DataStore Objects, InfoObjects (master data, texts and hierarchies), InfoSources and DataSources.
These information are given:
- Basic information (last changes, InfoArea, Source/Destination objects…)
- ABAP source code and flow logic of start routine / end routine and expert routine
- Analysis of all rule groups (transformations)
- Detail information on each rule
- 1:1 update
- No update
- ABAP routine update (Sourcecode and flow logic)
- BW formula (Output of formula)
- Constant update
- Cross-reference of all update / transformation / transfer rules for each InfoObject (so one can see which rules are used to update this partical InfoObject)
- Output of all rule details (e.g. ABAP routines + Flow logic)
- Automatic determination of endroutine updates (corresponding ABAP® source code part is printed out)
- Data Flow Diagram for each single InfoObject (sort of where used diagram for across multiple levels down)
- Complete Data Flow Diagram for each InfoProvider, all ingoing tranformations are analyzed
8.Control of loading activities – DataTransfer Process …
All related data transfer processes are automatically determined and documented:
- Basic Informationen (last changed by, Infoarea, etc.)
- Detail Informationen (Full/Delta Update, Package Size, Source/Destination object
- Overview on selection filter
- Detail information on filter
- Manual selections (Sign, Operator, LOW/HIGH-Values)
- ABAP routine selections (ABAP source code + Flow logic)
- BEx variable selection (Output of variable name + period)
9. Control the loading activities – InfoPackages …
InfoPackages of a DataSource (also DataMart/Export datasources) are also analyzed and can be automatically documented. The following information are available:
- Basic information (last changed by, infoarea, …)
- Detail informationen (Full Delta Extraction, Package size, Destination objects (e.g. InfoCube x,y,z), …
- Detail info on “File Adapter” info packages (infoPackages of flat files) are available:
- Source type (AppServer / local file)
- Type of file (CSV or ASCII data)
- File name
- ABAP routine for dynamic determination of filename (SourceCode + Flow logic)
- Overview on selection filter settings
- SDetail information on selection filter
- Manual selections (Sign, Operator, LOW/HIGH-Values)
- ABAP® routine selection (ABAP® source code with flow logic)
- BEx variable selection (variable name + period)
10. Operation/Monitoring – Process Chain …
BW process chains can also be documented automatically. Each process chain is analyzed and displayed graphically.
The elements of the chart are positioned with special routing algorithm, so that even large process chains can be displayed clearly and compactly.
Each object in a process chain (e.g. DataTransferProcess or InfoPackage) is also displayed in text / table format (with parent and child elements), so that details for each process chain step are visible. The CT-Module automatically numbers the steps in the table of contents (see screenshots).










